If the pre-defined schemas provided in the My Reports module are not sufficient, you can create your own. To create a Schema, perform the following:
-
While on the Schema function, click the New button.
The Active Information Schema editor will appear in a new window. The Details tab is displayed by default. Other functional areas include:
- General - This is where you enter the Schema Name, and Schema Description.
- Keywords - This section allow you to utilize Available Keywords and add them to your Schema. This assists when searching for a Schema making it easier to locate.
-
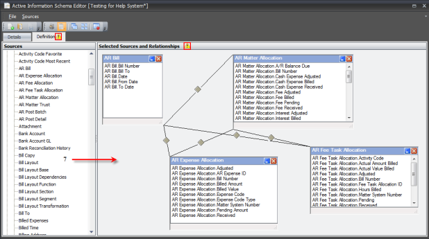
Definition Tab - This is the work area where you define the sources and relationships.
- Enter the name of the Schema.
- Enter the Schema Description.
-
Add keywords or enter new keywords. Be sure to click the green plus button to enter the newly created keyword into the list. You may need to click the Refresh button to make the newly added keywords accessible in the list.
You can double click on the keywords to move them to the Assigned Keywords area or you can highlight the selections and use the blue arrow buttons to add and remove the Assigned Keywords.
- Click the Definition tab to access the sources.
- Expand the Sources to be utilized. The defaults are Tables, Log Tables, and Views. If you want to change the Source selection, click the Group by Category button in the tool bar.
-
Select the appropriate Sources and drag them to the right pane. You may notice that the joining bars that show the chosen selections. Some of the tables will not have joins to other selections.
If you see the yellow exclamation icon, the Schema is invalid. You will be required to make adjustments until the Schema removes the icon. This occurs due to limitations of trying to join tables that cannot be joined.
-
Optional: If you want to make changes to the joins of the tables perform the following:
-
The Relationship Editor window will appear. Depending on the tables, you will have a few choices.
- All Rows from each Table joined.
- Include the join in SQL statement.
You can add relationships in the top section.
- Select the appropriate row associated with the table.
- Select the operator.
- Select join row from the other table selected.
- Click the OK button.
The gray diamond join icon will change shape depending on your selections associated with the tables.
If the selected row are NOT of the same type, you will get a Unable to Create Relationship dialogue. It will explain why the join cannot be made. Make sure rows selected are of the same type.
-
Right-click on the gray diamond within the connector and select Properties.
-
- After you have reviewed the Schema content, click the Save icon.
- Select Exit Editor from the File menu.