Metrics are measurements that come from a calculation or a value that can be used to evaluate performance. Metrics are used in Business Intelligence to display specific values extracted from the database to determine how well certain parts of the firm are performing. Business Intelligence comes with sixty-five metrics and also allows you to create new ones.
You can access the Metric function in Business Intelligence but clicking the Metrics node.
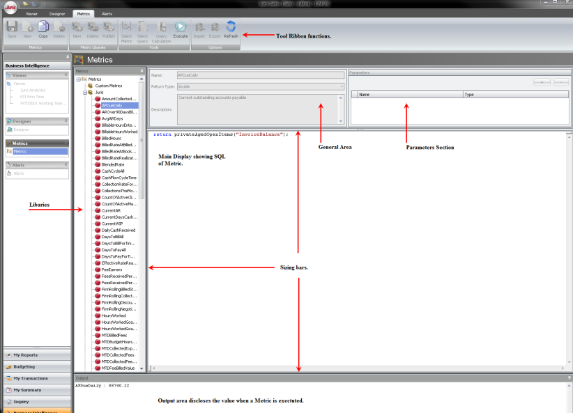
The interface for Metrics is very simple. The sections and functionality are listed below.
- Output - Located at the bottom, this area is for displaying the values when the Metrics are executed.
- Parameters - Located in the top right, this area displays parameters that can be changed. Not all metrics have parameters that can be entered. An example would be a date range.
- General - Located in the top left, this area displays the Name, Return Type and Description of the Metric.
- Main Display - Shows the SQL of the Metric.
- Library - Located on the left, this area is the organizational for Metrics. You can create new categories to place the Metrics.
- Tool Ribbon - Allows you to Create, Edit , Delete, Copy, Publish, Import and Export, Select Queries, Select Metrics, Query Calculation, Execute and Refresh Metrics. These functions are covered in more detailed in the Creating a Dashboard topic.
You can adjust the size of the sections like most applications. Click on the sizing bars and drag to the appropriate size.